Documentation in pdf format: Download
Security Manual |
|
---|---|
Document Title |
Security Manual Kirkstone |
Document Type |
Security Manual |
Last modified |
2025/08/27 |
Is Branch of |
Security Manual |
Compatible BSPs
|
BSP Release
Type
|
BSP Release
Date
|
Security
Support
Status
|
---|---|---|---|
BSP-Yocto-Ampliphy-i.MX6-PD22.1.0 |
Major |
14.12.2022 |
full |
BSP-Yocto-Ampliphy-i.MX6-PD22.1.1 |
Minor |
20.06.2023 |
full |
BSP-Yocto-Ampliphy-i.MX6UL-PD22.1.0 |
Major |
11.08.2022 |
full |
BSP-Yocto-Ampliphy-i.MX6UL-PD22.1.1 |
Minor |
23.05.2023 |
full |
BSP-Yocto-NXP-i.MX8MM-PD23.1.0 |
Major |
12.12.2023 |
full |
BSP-Yocto-NXP-i.MX8MP-PD23.1.0 |
Major |
12.12.2023 |
full |
BSP-Yocto-Ampliphy-AM62x-PD23.2.0 |
Major |
28.09.2023 |
partly |
BSP-Yocto-Ampliphy-AM62Ax-PD23.1.0 |
Major |
28.09.2023 |
partly |
BSP-Yocto-Ampliphy-AM64x-PD23.2.0 |
Major |
28.09.2023 |
partly |
BSP-Yocto-Ampliphy-AM68x-PD24.1.0 |
Major |
12.03.2024 |
keywriter |
This manual applies to all Kirkstone based PHYTEC releases.
1. Introduction
PHYTEC’s Yocto distribution Ampliphy (former Yogurt) supports different Security mechanism. The security features have impact to the bootloader, the Linux kernel, Device Tree, and root filesystem. This manual describes how Security featuresis used and implemented on various PHYTEC platforms. Note, that different modules use different bootloaders and flash storage devices, which affects the way things are handled. Make sure to read the correct sections fitting your platform.
Note
This manual contains machine-specific paths and variable contents. Make sure you are using the correct machine and device names for your application when executing any commands.
2. SECURIphy Overview
SECURIphy is the PHYTEC secure linux distribution and a part of the security packages phyKNOX.

With increasing digitization and networking, the protection of embedded systems against unauthorized access and targeted attacks is more important than ever. Guaranteeing this type of security, along with functional security, is a major challenge in electronics design. PHYTEC supports you in minimizing risks by considering security requirements during the development of our hardware and board support packages. On top of these deployment-ready solutions, we support you with individual project consulting on complex security principles.
Security is a process encompassing all parts of a device and all development phases of its lifetime.
2.1. Short Crypto Refresher
Function |
Description |
---|---|
Symmetric cryptography |
The same key for encryption or decryption |
Public key cryptography |
Two mathematically dependent keys for encryption or
decryption. The public key is used for encryption while
the private key is used for decryption.
|
Hash |
One-way function, fixed output size (SHA*) |
HMAC |
Data authentication using hash and shared secret |
Signature |
Data authentication using public-key cryptography
(keys & certificates, RSA & ECDSA)
|
Unauthenticated encryption |
Attackers can‘t read private data but could modify it
(AES-CBC, AES-XTS, …)
|
Authenticated encryption |
Attacker can‘t read private data and modification is
detetcted (AEAD: AES GCM, AEGIS)
|
Trusted Keys |
Symmetric key with variable length is a key type of the
existing kernel keyring service.
Require the availability of a Trust Source for greater
security like a TPM, NXP CAAM or TEE
|
Encrypted Keys |
Symmetric key with variable length is a key type of the
existing kernel keyring service.
|
2.2. Recommended Security Requirements
As of the writing of this manual, recommendations apply to key lengths, certificates, and hash values. These recommendations come from BSI (Bundesamt für Sicherheit in der Informationstechnik) and NIST (National Institute of Standards and Technology).
In the technical and connected world, it is important to build a “security by design” approach that thwarts intrusion into your product, data, and intellectual property at multiple levels.

Here are the Security features from the Standard BSP.
- Basic Security
Basic Security is the fundament of the security measures implementations and includes support for basic modules such as:
True Number Generator and Cryptographic support
Secure Boot
Secure Key Storage and Usage
Secure Storage
Secure Updates
- Parts from Access Control
Access Control regulates the access of users and services to the device and components in the device according to the least privilege access principle.
Secure Console
Secure Shell
User and Role Management
- Provisioning
Provisioning includes the activation of hardware security features like Secure Boot and the generation of specific keys and X509 certificates on the device in secure manufacturing like the PHYTEC secure production area.
More Additional Security Features (not part of this BSP)
- Network Security
Network Security enables secure connections to connected devices or servers via Ethernet, WLAN, and LTE, but also secures access to the device from outside.
Remote Access
Server, Cloud Integration Tools
Intrusion Protection
Firewall
Container
- Interface Security
Interface Security secures the interfaces against third-party access and enables the secure connection of intended devices.
USB
Field Bus
- Hardening
Hardening refers to the reduction of software components and kernel configuration to a necessary minimum.
- Physical Security
Physical Security secures the device from direct physical access to protect the corresponding application and data from external access.
Secure Debug
Tamper Protection
Housing
Encapsulation of the circuit board
3. Enable Security
Note
Distro ampliphy-secure, ampliphy-vendor-secure, ampliphy-provisioning and ampliphy-vendor-provisioning are sample Yocto distros like ampliphy with additional security pre-configurations. Additional security measurements for production usage are necessary and depend on your threat model.
PHYTEC services can support your implementation.
3.1. Distro ampliphy-secure and ampliphy-vendor-secure
The distro ampliphy-secure or ampliphy-vendor-secure with the phytec-security-image is an example of a production image with secure-update support. The phytec-security-image.rootfs.wic or phytec-security-image.rootfs.partup can boot only from an eMMC!
For devices based on the TI K3 controller (AM6 series) the MACHINE
variable
in the $BUILDDIR/conf/local.conf
should be set to HS-SE machine variant.
3.2. Distro ampliphy-provisioning and ampliphy-vendor-provisioning
The distro ampliphy-provisioning or ampliphy-vendor-provisioning with the phytec-provisioning-image is for the production or the first initialization of your device based on a NXP controller in a secure area. The phytec-provisioning-image.rootfs can boot directly from an SD card to a Kernel with a minimal initramfs to
install the phytec-security-image.rootfs as wic or partup to the eMMC
initialize the secure key storage on the device
initialize the secure storage on the device
For devices based on the TI K3 controller (AM6 series) use the distro ampliphy
and build the phytec-headless-image to boot
from sd-card. The MACHINE
variable in the $BUILDDIR/conf/local.conf
should be set to the HS-SE machine variant.
3.3. The different machines for TI K3 controller
The HS-SE machine variant is the machine with secure boot enabled, so it will be built with signed bootloaders. For the TI K3 controller exist different machines for
General Purpose (GP): The device is not capable of secure operation
High Secure - Field Securable (HS-FS): is the state of a K3 device before it has been eFused with customer security keys.
High Secure - Security Enforced (HS-SE): devices enforce an authenticated boot flow for secure boot.
Board |
HS-FS device |
HS-SE device |
---|---|---|
phyCORE-AM62Ax |
phyboard-lyra-am62axx-2 |
|
phyCORE-AM62x |
phyboard-lyra-am62xx-3 |
phyboard-lyra-am62xx-4 |
phyCORE-AM64x |
phyboard-electra-am64xx-2 |
phyboard-electra-am64xx-3 |
phyCORE-AM68x |
phyboard-izar-am68x-3 |
phyboard-izar-am68x-4 |
For NXP controller based boards do not exists different machines for devices with activated and not activated Secure boot, because signed images can be booted independence of the device state.
3.4. Enable Security Features in your own Distro
Activate the following DISTRO_FEATURES in your distribution
DISTRO_FEATURES |
Description |
---|---|
secureboot |
for building a signed bootloader and kernel FIT-Image |
securestorage |
All necessary tools and configurations for file encryption and
integrity initialization on the board
|
protectionshield |
|
hardening |
Example kernel reduction for machine features |
kernelmodsign |
Enabled Linux kernel module signing, so only modules signed
with a specific key can be loaded.
|
update |
Activate rauc A/B update system |
4. Secure Boot
4.1. Chain of Trust
Secure boot is used to ensure that only trustworthy, signed software can be executed on the controller. This is the first stage of the Chain-of-Trust. With the Chain-of-Trust, signed programs are always started by other previously verified programs. This ensures that even the end application is at the highest layer of trustworthiness.

4.2. Boot Process
The boot process differs between the SOC and the vendor of the SOC’s. The main boot process is the following

The Trusted ROM-bootloader, which is part of the SOC, verifies the boot container (U-boot spl, ATF, firmware, op-tee) with the internal unit (Boot Step 1)
SOC |
Unit |
Boot mode |
---|---|---|
NXP i.MX6, i.MX6UL, NXP i.MX8M Mini/Plus
|
NXP HABV4
|
Single: Cortex-A
|
NXP i.MX93, i.MX91, i.MX95
|
NXP AHAB
+ EdgeLock secure
enclave
|
LPboot: M33
Single: A35 -> M33
DUAL: M33 + A35
|
TI AM62x, AM64x, AM68x |
R5 |
u-boot SPL loads u-boot proper from the FIT image and ATF (ARM Trusted Firmware) and optionally OP-TEE.
Then, u-boot loads and verifies the FIT image containing a Linux kernel, DTB, and ramdisk. (Boot Step 2)
If built with signed kernel modules (standard), Linux will only load kernel modules verifies with a kernel compiled in public key
If you use the DISTRO_FEATURE secureboot or a TI HS-SE machine variant, then the bootloader is configured additionally:
The bootloader is signed and is used in the images (wic, partup and bmap).
The bootloader boots only signed kernel fitImage after a verification.
The bootloader use only the built-in environment and only loads some necessary variables for RAUC update mechanism.
4.3. Image Signing
In the following flowchart you can see the signing process for different parts of an image.

A Hash is created for the binary file like the boot container, Kernel FIT image, kernel modules, op-tee applications or the rauc update bundle.
A signature is from the hash with a private key.
The signature is added to the binary file.
4.4. Flattened Image Tree (FIT)
FIT images are used with Secure Boot as standard format for packing kernel, device-tree and optional initramfs. The FIT image are signed in the yocto build with a Private Key. The public key is on the target, compiled in the bootloader or the NXP HAB keys are used. Documentation about FIT is available in the Flattened Image Tree project.
There are two different yocto classes for creation of a signed FIT image.
PHYTEC sources/meta-phytec/classes/fitimage.bbclass
With FIT image recipes you can define more separate FIT images.
Example for FIT image recipes are in
sources/meta-ampliphy/recipes-images/fitimage/
To create a own FIT image, you need to specify some variables in the recipe:
FITIMAGE_SLOTS: Use this to list all slot classes for which the FIT image should contain images. A value of “kernel fdt fdtapply”, for example, will create a manifest with images for two slot classes - kernel and devicetree.
FITIMAGE_SLOT_<slotclass>: For each slot class, set this to the image (recipe) name which builds the artifact you intend to place in the slot class.
FITIMAGE_SLOT_<slotclass>[type]: For each slot class, set this to the type of image you intend to place in this slot. Possible types are the kernel, fdt, fdto, fdtapply, or ramdisk.
FITIMAGE_SLOT_<slotclass>[file]: For slot type kernel, fdt, fdt0 and fdtapply set this to the file of the image you intend to place in this slot.
FITIMAGE_SLOT_<slotclass>[fstype]: For slot type ramdisk, set this to the filesystem type of image you intend to place in this slot.
FITIMAGE_SLOT_<slotclass>[name]: For slot type fdtapply, set this to the final device tree and configuration name.
poky sources/poky/meta/classes-recipe/kernel-fitimage.bbclass
This is the standard upstream FIT image class in yocto mainly for u-boot, which built one FIT image with initramfs and without initramfs.
At first the PHYTEC FIT image class is used to create the FIT images, because it supports barebox and u-boot and you can define more separate FIT images. Since security has increasingly become an integral part of the SoC manufacturer’s BSPs, which use the kernel-fitimage, PHYTEC has decided to gradually switch to this class, too.
4.5. Configuration Class for Signing images
All variables to adjust the bootloader and kernel fitImage signing process can be found in the source/meta-ampliphy/secureboot.bbclass
At first the necessary variables for signing the bootloader for the different
SOC types. The variable BOOTLOADER_SIGN
is obsolete, because the
DISTRO_FEATURES secureboot includes the Bootloader signing.
BOOTLOADER_SIGN ??= "true"
BOOTLOADER_SIGN[type] = "boolean"
CERT_PATH ??= "${OEROOT}/../../phytec-dev-ca"
# for NXP HABv4 based systems
BOOTLOADER_SIGN_IMG_PATH ??= "${CERT_PATH}/nxp_habv4_pki/crts/IMG1_1_sha256_4096_65537_v3_usr_crt.pem"
BOOTLOADER_SIGN_CSF_PATH ??= "${CERT_PATH}/nxp_habv4_pki/crts/CSF1_1_sha256_4096_65537_v3_usr_crt.pem"
BOOTLOADER_SIGN_SRKFUSE_PATH ??= "${CERT_PATH}/nxp_habv4_pki/crts/SRK_1_2_3_4_table.bin"
BOOTLOADER_HABV4_SRK_INDEX ??= "0"
# AHAB
AHAB_SRK_TABLE_BIN ?= "${CERT_PATH}/nxp_ahab_pki/crts/SRK_1_2_3_4_table.bin"
AHAB_SRK_PUB_CERT ?= "${CERT_PATH}/nxp_ahab_pki/crts/SRK1_sha512_secp521r1_v3_usr_crt.pem"
AHAB_SRK_INDEX ?= "0"
# for TI K3
BOOTLOADER_TI_K3_MPK_KEY ??= "${CERT_PATH}/ti_k3/keys/phytecSMPK.pem"
BOOTLOADER_TI_K3_DEGENERATE_KEY ??= "${CERT_PATH}/ti_k3/keys/ti-degenerate-key.pem"
In the following view you can see the necessary variables for signing with the
PHYTEC FIT image class. The FITIMAGE_PUBKEY_SIGNATURE_PATH is only important,
when using the FITIMAGE_SIGN_ENGINE="software".
This means, that the u-boot
validates the kernel fitImage und use the compiled in public key.
The alternative is that the NXP HAB unit validates the kernel fitImage, then
the FITIMAGE_SIGN_ENGINE="nxphab"
must be set. This is only possible for
NXP SOC’s with HAB unit and u-boot as bootloader.
The following configuration are in the sources/meta-ampliphy/secureboot.bbclass
FITIMAGE_SIGN ?= "true"
FITIMAGE_SIGN[type] = "boolean"
FITIMAGE_NO_DTB_OVERLAYS ?= "false"
FITIMAGE_NO_DTB_OVERLAYS[type] = "boolean"
FITIMAGE_SIGNER ?= "customer"
FITIMAGE_PUBKEY_SIGNATURE_PATH ?= "${WORKDIR}/signature_node.dtsi"
FITIMAGE_SIGN_ENGINE ?= "software"
FITIMAGE_SIGN_KEY_PATH ?= "${CERT_PATH}/fit/FIT-4096.key"
FITIMAGE_HASH ?= "sha256"
FITIMAGE_SIGNATURE_ENCRYPTION ?= "rsa4096"
FITIMAGE_SIGNER_VERSION ?= "vPD20.0.0"
The signing with the poky kernel-fitimage class needs the following configuration in
machine configuration in sources/meta-phytec/conf/machine for the kernel, initrd, device-tree and device-tree overlay
LOADADDRESS
andENTRYPOINT
addressessource/meta-ampliphy/secureboot.bbclass for the signing key parameter
UBOOT_SIGN_KEYDIR = "${CERT_PATH}/fit" UBOOT_SIGN_KEYNAME = "FIT-4096" FIT_SIGN_ALG = "rsa4096" FIT_HASH_ALG = "sha256"
sources/meta-ampliyphy/conf/distro file for the
INITRAMFS_IMAGE
.ampliphy-secure and ampliphy-vendor-secure:
INITRAMFS_IMAGE = "phytec-secureboot-initramfs"
ampliphy-provisioning and ampliphy-vendor-provisioning:
INITRAMFS_IMAGE = "phytec-provisioning-initramfs"
4.6. Building a signed image
To build a signed provisioning image for the configuration of the device,
which can boot from sd-card or Serial Downloader, then the DISTRO
needs to
be set to ampliphy-vendor-secure or ampliphy-secure.
The main parts for the provisioning-image are the bootloader and the fitImage,
which includes an initramfs with all necessary tools.
# for NXP SOC
host:~$ bitbake phytec-provisioning-image
# for TI K3 SOC
host:~$ bitbake phytec-headless-image
To build the phytec-security-image for the eMMC or ubifs with rauc update support,
then the DISTRO
needs to be set to ampliphy-vendor-secure or
ampliphy-secure.
# for all SOC
host:~$ bitbake phytec-security-image
Note
If you have some boot warnings or errors like /initrd.image: incomplete write or the kernel boot fails, then please check the size for cma (kernel boot parameter, setting in bootloader). The allocate RAM for cma can be too much, which is import for systems with 256 MByte or 512 Mbyte RAM.
5. Activate Secure Boot on the Device
The final step to activate secure boot on your device is to burn the secure eFuse configuration.
Warning
The secure eFuse configuration can only be written once and is irreversible!
For Secure Boot are only public information are burned to SOC from NXP and TI.
When building the yocto-secure distro for the first time, the bootloader image
is signed with PHYTEC’s development keys.
Yocto stores these development keys to yocto/phytec-dev-ca
Note
Create and use your own keys and certificates for signing your images. Burn the right key into the Controller eFuse. Please refer to the chapter Secure Key Storage
5.1. eMMC Boot Partition to Enable Boot
If you install your eMMC with the partup image, then the eMMC is configured with the right configuration. If you install the bootloader standalone on the eMMC, then please check the eMMC configuration for the right partition.
barebox |
u-boot |
|
---|---|---|
Set eMMC as an active device |
|
|
Show active boot partition |
|
|
Set user area for boot |
|
|
disabled: user partition
boot0: Boot partition 0
boot1: Boot partition 1
|
0x7: user partition
0x1: Boot partition 0
0x2: Boot partition 1
|
- Active boot output for barebox:
... Parameters: boot: disabled (type: enum) (values: "disabled", "boot0", "boot1", "user") nt_signature: 9a54880c (type: uint32) probe: 0 (type: bool)
- Active boot output for u-boot
EXT_CSD[179], PARTITION_CONFIG: BOOT_ACK: 0x0 BOOT_PARTITION_ENABLE: 0x1 PARTITION_ACCESS: 0x7
5.2. Activate Secure Boot for NXP SOC
For NXP SOC you can burn the Fuses with u-boot or with the tool crucible in the kernel userspace. The necessary SRK fuses contain the hash value of the SRK public keys. They are never used on open devices! In closed devices, they are used to validate the public key contained in signed firmware images. Before closing the device, you must store the hash of the public keys in the SRK OTP bits on the device. This will allow the ROM loader to validate the public key included in signed firmware images.
NXP i.MX with HAB: example
SRK_1_2_3_4_fuse.bin
file inyocto/phytec-dev-ca/nxp_habv4_pki/crts/SRK_1_2_3_4_fuse.bin
If you build the signed bootloader, then the following tools are available in the bootloader.
5.2.1. Check the current state of your device
NXP i.MX6 with HAB and bootloader barebox
barebox$ hab -i Current SRK hash: 0000000000000000000000000000000000000000000000000000000000000000 devel mode
NXP i.MX8M Series with HAB and bootloader u-boot
u-boot=> hab_status Secure boot disabled HAB Configuration: 0xf0, HAB State: 0x66 No HAB Events Found!
5.2.2. Burn the SRK
NXP i.MX6 with HAB and bootloader barebox you can copy the SRK_1_2_3_4_fuse.bin to the device with e.g. tftp and burn directly with
barebox$ hab -p -s SRK_1_2_3_4_fuse.binto check
barebox$ hab -i Current SRK hash: 3425849ab41a49b07ba0b6d5e7dc92fd7cc80dc1a904bdd8e49f4e705953029b devel mode
SOC with u-boot you must write every word to the Fuses
NXP i.MX8M Series with HAB |
|
---|---|
host:~$ od -t x4 SRK_1_2_3_4_fuse.bin |
0000000 9a842534 b0491ab4 d5b6a07b fd92dce7
0000020 c10dc87c d8bd04a9 704e9fe4 9b025359
|
burn the fuses
|
u-boot=> fuse prog 6 0 0x9a842534 u-boot=> fuse prog 6 1 0xb0491ab4 u-boot=> fuse prog 6 2 0xd5b6a07b u-boot=> fuse prog 6 3 0xfd92dce7 u-boot=> fuse prog 7 0 0xc10dc87c u-boot=> fuse prog 7 1 0xd8bd04a9 u-boot=> fuse prog 7 0 0x704e9fe4 u-boot=> fuse prog 7 0 0x9b025359 |
read and check
the fuses
|
u-boot=> fuse read 6 0 4 0x00000000: 9a842534 b0491ab4 d5b6a07b fd92dce7
u-boot=> fuse read 7 0 4 0x00000000: c10dc87c d8bd04a9 704e9fe4 9b025359
|
reset the booard |
|
check the state
|
u-boot=> hab_status No Events Found!
|
5.2.3. Lock the device
Warning
This step is irreversible and could brick your device. Before closing the device:
Verify you have built a signed bootloader image.
Reset your board and verify there are no HAB.
Verify the SRK eFuses have been burned correctly.
NXP i.MX6 with HAB and bootloader barebox:
barebox$ hab -p -l
Device successfully locked down
The device is directly locked and the SRK is write protected, too.
SOC with u-boot:
NXP i.MX8M Series with HAB |
|
---|---|
Lock your device
Secure Boot active
|
u-boot=> fuse prog 1 3 0x2000000 |
Set Read protection |
not available |
Set Over-ride protection
for shadow register
|
not available
|
Set Write protection
for SRK
|
u-boot=> fuse prog 0 0 0x200 |
5.3. Activate Secure Boot for TI K3 SOC
You can only burn the Fuses with the OTP-Keywriter, which you have create in
the chapter Keys and Certificates Management
To run the keywriter on your hardware we recommend starting with a regular SD
card that has an unsigned image on it. Once you have your bootable SD card,
copy the tiboot3.bin
you generated into the boot partition of the SD card,
replacing the previous version of the binary.
Once this jumper is set, plug the SD card into the kit and boot as you normally would. You should see a message that keywriting was successful. The keywriter will only successfully write one time.
If you are using the incremental approach to programming your keys, it is essential that you run your Key Revision binary after all the other binaries have been successfully run. Writing the key revision is what converts the device to a secure boot device, so you will not be able to run your other binaries after the key revision is set.
5.4. Next Steps after Activation of Secure Boot
Warning
After you have closed the device, consider the following points with regard to how firmware authentication can potentially be skipped:
JTAG could be used to boot the processor and avoid the secure boot. See Secure JTAG
The bootloader will drop to a console after an unsuccessful firmware authentication for debugging purposes. That console can still be used to boot, so it should be disabled in the production firmware. See Protection Shield Level
please check the NXP and TI websides for more information
5.5. Key Revocation
NXP SOC: You have four keys from which you can revoke until 3 keys.
TI K3 SOC: You have 2 keys, a SMPK and BMPK (Backup Key)
5.5.1. Revoke NXP SRK Key
Although securing the device involves programming the hash of four public keys into the eFuses, only one key (number 1 by default) is used in the secure boot process. If the key gets compromised, it can be revoked and a different key used.
To use a different key for the signature of bootloader images, change the
following variables in sources/meta-ampliphy/classes/secureboot.bbclass
:
# for NXP with HABV4
BOOTLOADER_SIGN_IMG_PATH ??= "${CERT_PATH}/nxp_habv4_pki/crts/IMG1_1_sha256_4096_65537_v3_usr_crt.pem"
BOOTLOADER_SIGN_CSF_PATH ??= "${CERT_PATH}/nxp_habv4_pki/crts/CSF1_1_sha256_4096_65537_v3_usr_crt.pem"
BOOTLOADER_HABV4_SRK_INDEX ??= "0"
The following keys are available:
key Slot |
IMG Certificate |
CSF Certificate |
SRK_REVOLE[2:0] |
---|---|---|---|
0 |
IMG1_1_sha256_4096_* |
CSF1_1_sha256_4096_* |
001 |
1 |
IMG2_1_sha256_4096_* |
CSF2_1_sha256_4096_* |
010 |
2 |
IMG3_1_sha256_4096_* |
CSF3_1_sha256_4096_* |
100 |
3 |
IMG4_1_sha256_4096_* |
CSF4_1_sha256_4096_* |
not revocable |
Example for Revoke Key Slot 0 on NXP SOC with HABV4
barebox
i.MX6, i.MX6UL
|
u-boot
i.MX8M series
|
---|---|
|
|
Note
The SRK Revocation does not modify the SRK hash values, only the SRK_REVOKE fuse has to be programmed.
In a closed configuration, HAB, by default, sets the SRK_REVOKE_LOCK sticky bit in the OCOTP controller to write protect this eFuse field.
To instruct HAB not to lock the SRK_REVOKE field, the CSF commands in the bootloader need to be reconfigured.
6. Kernel Module Signing
When the kernel module signing facility is enabled, Linux can enforce that only modules that have been signed with a specific key can be loaded. Keys with invalid signatures won’t be allowed to load. This makes it harder for attackers to load malicious or manipulated modules.
This is enforced by the kernel and does not require userland support.
6.1. Enable kernel module signing facility
To enable the kernel module signing facility, add the following DISTRO_FEATURE to your configuration file in conf/distro/xyz.conf
DISTRO_FEATURES += "kernelmodsign"
Warning
By default, the kernel modules will be signed with PHYTEC’s public, for example, the development key. Unless you create your own key, this feature does not offer any protection.
7. Device Tree Overlay and Secure Boot
Device Tree overlays are device tree fragments that can be merged into a device tree during boot time. These are for example hardware descriptions of an expansion board. They are instead of being added to the device tree as an extra include, now applied as an overlay. They also may only contain setting a node’s status depending on whether it is mounted or not.
7.1. Device Tree Overlay for i.MX6UL and i.MX6
Warning
The Device Tree Overlay support is generally deactivated and not supported for i.MX6UL and i.MX6 with Secure Boot in the security distro and image
The new ADIN1300 Ethernet PHY is supported in the standard BSP as
devicetree overlay for the phyBOARD-Mira and phyBOARD-Nunki.
In the security distro and image, a new device tree is created with the
FIT-image recipes in the sources/meta-ampliphy/recipes-images/fitimages/
and the fdtapply mechanism from
the source/meta-phytec/classes/fitimage.bbclass.
More information in the chapter Linux Kernel in the FIT-Image
In the barebox is an Ethernet PHY detection, which boots the correct
configuration from the FIT-image.
7.2. Device Tree Overlay for the other NXP source
7.2.1. Build Time
The overlays set in the $KERNEL_DEVICETREE Yocto machine variable will be automatically added as a node to the signed FIT-Image.
Note
Only Device Tree Overlays in the FIT-Image can be used on the device.
7.2.2. Run Time
The ${overlays} variable can be either set directly in the U-Boot environment. Or be a part of the external bootenv.txt environment.
Warning
Manipulation Risk! The external bootenv.txt is not signed and protected against manipulation, so overlays can be changed and deleted in the bootenv.txt.
The ${overlays} variable loaded from the external environment will always overwrite the value from the environment saved directly in the flash. By default, the ${overlays} variable is not set directly in the U-Boot environment but comes from the external bootenv.txt environment file. It is also located in the boot partition of the SD card image.
Note
Please use Device Tree Overlay only in the development stage of your product. Create a final Device Tree for your device for the production phase.
7.2.3. Deactivate Device Tree Overlay Support
To disable the Device Tree Overlay support set the following variable in
sources/meta-ampliphy/classes/secureboot.bbclass
to true
FITIMAGE_NO_DTB_OVERLAYS ?= "true"
All the machine-defined Device Tree Overlays will be added to the FIT-Image.
If you do not want Device Tree Overlays in the FIT-Image,
please remove fdto in the sources/meta-ampliphy/recipes-image/fitimage/phytec-secureboot-ramdisk-fitimage.bb
or in your own FIT-Image recipe.
FITIMAGE_SLOTS ?= "kernel fdt fdto ramdisk"
8. Secure Key Storage
A fundamental aspect of security is integrity and confidentiality. Many applications require an embedded device to keep sensitive data. The standard solution to this problem is to use encryption to protect the data and ensure that only authorized users have access to the encryption key. When a user interacts directly with a system, the encryption key can be protected with a password, pin code, or fingerprint that is provided by the user. However, many embedded devices work without user interaction, so this is not an option in those cases.
In the BSP, three different variants of Secure Key Storage can be implemented,
depending on hardware support.
The available hardware support is activated with MACHINE_FEATURE
.
Type of
Secure Key Storage
|
Hardware Support
|
MACHINE_FEATURE
|
---|---|---|
NXP CAAM
|
* all NXP i.MX6, i.MX6UL
* all i.MX8M series
|
caam
|
Trusted Execution
Environment TEE
|
* all NXP i.MX SOC
* all TI K3 SOC
|
optee
|
Trusted platform
Module TPM
|
* on base boards for i.MX8M series
* on phyGATE-Tauri-S / L
|
tpm
|
Machines built with the MACHINE_FEATURE
have all necessary prerequisites
enabled.
8.1. NXP i.MX CAAM
The NXP i.MX6, i.MX6UL and i.MX8M series processors include hardware encryption through NXP’s Cryptographic Accelerator and Assurance Module (CAAM, also known as SEC4). The CAAM combines functions to create a modular and scalable acceleration and assurance engine.
More information about the CAAM module can be found in the corresponding NXP reference Manual: i:MX Reference Manual
8.1.1. Prerequisites and Caveats
Secureboot is required for trusted CAAM Key blob functionality. If Secure Boot Keys are burned, the keys are locked. After a reset, the CAAM unit creates internal keys for the signing and encryption CAAM blobs. These keys are internal in the CAAM and can not be read out and overwritten.
8.1.2. Test and using
You can use the CAAM unit accelerator with the cryptodev driver.
target:~$ openssl rand -engine devcrypto -hex 30
target:~$ openssl ecparam -engine devcrypto -genkey -out eckey.pem -name prime256v1
8.2. Trusted Execution Environment: OP-TEE
OP-TEE is a Trusted Execution Environment (TEE) designed as a companion to a non-secure Linux kernel running on Arm; Cortex-A cores using the TrustZone technology.
OP-TEE is supported for the NXP i.MX8M series, NXP i.MX9 series and TI K3 SOC. This allows users who are interested in utilizing OP-TEE to use and test it on their devices.
Warning
If you want to use OP-TEE in production, then you must configure the complete isolation between the normal and secure TrustZone world. For more information
OP-TEE is divided into the following components:
OP-TEE kernel: The kernel acts as a secure world OS. This kernel is signed by HABv4.
tee-supplicant: Helper daemon allowing OP-TEE to read/write from/to secure storage. In practice, this means OP-TEE will save encrypted and authenticated data in the filesystem.
xtest: Utilities to test OP-TEE.
8.2.1. Prerequisites and Caveats
Secure Boot is required for OP-TEE to prevent a malicious OP-TEE kernel from loading.
It is furthermore required to allow the generation of a hardware unique key that OP-TEE can use to derive a key for secure storage encryption and other use cases.
Trusted Application Key-Pair: OP-TEE signs trusted applications in order to ensure their authenticity and integrity. By default, OP-TEE uses a pre-generated key, which you must replace with your own before using OP-TEE in production.
8.2.2. Testing OP-TEE
- xtest
When OP-TEE is enabled during the build, the “xtest” utility will be shipped.
Executing “xtest” will run a couple of tests supplied by the OP-TEE project to ensure it is working as intended.
- Memory Isolation: devmem2
OP-TEE will load itself into a defined region in RAM. This region is reserved in Linux and does not attempt to allocate memory in this area.
OP-TEE modifies the device tree of Linux during startup to ensure this.
During runtime, the following nodes will be visible in the device tree:
target:~$ dtc -I dtb -O dts /proc/device-tree reserved-memory { #address-cells = <0x02>; #size-cells = <0x02>; ranges; linux,cma { linux,cma-default; alloc-ranges = <0x00 0x40000000 0x00 0x40000000>; compatible = "shared-dma-pool"; size = <0x00 0x28000000>; reusable; }; optee_shm@0x57c00000 { reg = <0x00 0x57c00000 0x00 0x400000>; no-map; }; optee_core@0x56000000 { reg = <0x00 0x56000000 0x00 0x1c00000>; no-map; }; };
optee_core denotes the secure world memory region. It is not accessible, even to the Linux kernel. optee_shm is the shared region between the normal and secure world, allowing normal-world client applications to exchange data with OP-TEE-trusted applications.
Memory access policy enforcement can be tested using the “devmem2” utility.
target:~$ devmem2 0x5600000 Memory mapped at address 0xffff88e2c000. Bus error target:~$ $? 135 target:~$ devmem2 0x57c00000 /dev/mem opened. Memory mapped at address 0xffffb4f3c000. Read at address 0x57C00000 (0xffffb4f3c000): 0xA0A28501
In this example the 0x5600000 address is the optee_core region. Access is currently being blocked by the TZASC policy set up by OP-TEE, which causes a “Bus error”. The shared region, on the other hand, is accessible.
8.3. Trusted Platform Module (TPM) 2.0
The Trusted Platform Module (TPM) is an international standard for a secure cryptoprocessor, a dedicated microcontroller designed to secure hardware through integrated cryptographic keys. The TPM 2.0 is:
specified from the Trusted Computing Group (TCG)
TCG and Common Criteria (CC) certified EAL4+
updateable for the Firmware
available from different manufacturers
used to create and store keys and certificates that can be used for filesystem encryption, device identification, and authentication
a safe on the device, because the persistent keys are in the TPM and the key blobs can only be encrypted with the specific TPM
The Linux kernel has driver support for the TPM. TPM is the standard trusted key in the kernel keyring service. The middleware for the TPM is Open Source and supports OpenSSL, PKCS#11, and more. More information about the software stack for the TPM 2.0: A practical guide for using the TPM 2.0:
The TPM is not on the SOM, it is located on the carrier board.
8.3.1. Initialization of the TPM
The TPM 2.0 must be initialized at first with the command tss2_provision. This command is used in the tool physecurekeystorage-install, when you use the trustedtpm key type.
8.4. Kernel Key Retention Service for filesystem Encryption
“The Linux key-management facility is primarily a way for various kernel components to retain or cache security data, authentication keys, encryption keys, and other data in the kernel.” Linux kernel is a kernels facility for “password caching”, which stores them in a computers memory (RAM) during an active users/system session. The Linux keyring accessing is via syscalls from the user space into the kernel space. Applications to access are keyctl, systemd-ask-password and others.
The documentation about the Kernel Key Retention service can be found at https://www.kernel.org/doc/html/latest/security/keys/core.html The following description and implementation are based on the https://www.kernel.org/doc/html/latest/security/keys/trusted-encrypted.html
The kernel standard trusted key types are trusted tpm, trusted tee and trusted caam. The encrypted blobs are stored in the file trusted_key.blob in the first boot partition and in the third partition with name config.
The secure caam is only supported in the NXP vendor based BSP and used the black key blob mechanism and used the kernel key type logon. The encrypted blobs are stored in the file tksecure_key.
The following table list the supported key types for the different SOC`s.
Key
Type
|
depend on the
MACHINE_FEATURE
|
NXP
i.MX6 (UL)
|
NXP
i.MX8M MNP
|
TI
AM6 Series
|
---|---|---|---|---|
trustedtpm |
tpm2 |
x |
x |
x |
trustedtee |
optee |
x |
x |
x |
trustedcaam |
caam |
x (not ULL) |
x |
|
securecaam |
caam |
x |
8.4.1. Secure Key Storage Initialization with phySecureKeyStorage Tool
The tool physecurekeystorage-install is part of the ramdisk userspace of phytec-provisioning-initramfs and included in the meta-ampliphy layer of the PHYTEC Standard BSP.
The physecurekeystorage-install tool can initialize all supported secure key storages of your machine, but always only one can be active. For example, the phyBOARD-Polis-imx8mm supports Trusted TEE, Trusted TPM, Trusted CAAM and Secure CAAM, but initialized is only Trusted TPM.
target:~$ physecurekeystorage-install -h
PHYTEC Install Script v1.7 for Secure Key Storage
Usage: physecurekeystorage-install [PARAMETER] [ACTION]
Example:
physecurekeystorage-install --newkeystorage trustedtpm
physecurekeystorage-install --deletekeystorage
physecurekeystorage-install --loadkeystorage
physecurekeystorage-install --pkcs11testkey
One of the following action can be selected:
-n | --newkeystorage <value> Create new Secure Key Storage
trustedcaam (only NXP controller)
trustedtee
trustedtpm
securecaam (black blob only NXP Vendor BSP)
-d | --deletekeystorage Erase the existing Secure Key Storage
-l | --loadkeystorage Load the existing Secure Key Storage
-p | --pkcs11testkey Create an ECC testkey with user pin 1234
-h | --help This Help
-v | --version The version of physecurekeystorage-install
8.5. Cryptographic Token Interface PKCS#11
Also known as “Cryptoki”. PKCS#11 specifies a number of standard calls to relay cryptographic requests (such as a signing operation) to a third party module. Such a module may be a TPM or OP-TEE, it is a software PKCS#11 trusted application that appears to the userland as one.
The library or pkcs11-module-path for PKCS#11 depend on the device: * TPM 2.0: /usr/lib/libtpm2_pkcs11.so.0 * OP-TEE: /usr/lib/libckteec.so.0 * SmartCards: /usr/lib/opensc-pkcs11.so
The following provider.conf is for the usage with openssl 3.0 and a TPM 2.0. Please set the pkcs11-module-path to your selected Secure key storage.
openssl_conf = openssl_init
[openssl_init]
providers = provider_sect
[provider_sect]
default = default_sect
pkcs11 = pkcs11_sect
[default_sect]
activate = 1
[pkcs11_sect]
module = /usr/lib/ossl-modules/pkcs11.so
pkcs11-module-path = /usr/lib/pkcs11/libtpm2_pkcs11.so
activate = 1
If the TPM 2.0 is initialized e.g. with the tool physecurekeystorage, then you can create a device certificate.
#set TPM Pin
target:~$ TPM_PIN=1234
# Create self-signed certificate
target:~$ OPENSSL_CONF=provider.cnf openssl req -new -x509 -provider tpm2 -days 100 -subj '/CN=my_key/' -key "pkcs11:model=SLB9670;manufacturer=Infineon;token=test;object=test-keypair;type=private;pin-value=${TPM_PIN}" -out ecc.crt
# Write Device Cert to TPM
target:~$ pkcs11-tool --module /usr/lib/pkcs11/libtpm2_pkcs11.so -w ecc.crt -y cert -a iotdm-cert --pin ${TPM_PIN} -d 2
Note
For device identification on a server or cloud provider, you need a Certificate Authority to sign the device certificate.
You can find a more detailed example with Op-tee https://optee.readthedocs.io/en/latest/building/userland_integration.html
Examples with openssl for the TPM 2.0: https://github.com/tpm2-software/tpm2-tss-engine
OpenSSL is a robust, commercial-grade, full-featured software library for general-purpose cryptography and secure communication.
9. Secure Storage
Secure storage is a combination of the authenticated and encrypted filesystem that adds another layer of security to your product. It uses the kernel’s cryptographic support to encrypt all the data you store in the root filesystem. Attempting to access this data without the correct encryption key returns random, meaningless bytes.
The default implementation of secure storage in the PHYTEC BSP is the root filesystem encryption with integrity support:

This manual describes the integrity or/and encryption of the complete root filesystem. Note that on-the-fly encryption and decryption do introduce a small performance penalty in read and write speeds.
Alternatives for the complete root filesystem with integrity and encryption are:
Partition encryption: To protect some sensitive files but not pay the cost of encrypting the complete rootfs, you can keep the rootfs partition authenticated unencrypted and set up a specific authenticated encrypted partition where the sensitive files will be stored.
File-specific encryption: Only separate folders and files will be encrypted.
Note
ampliphy-secure is an example of how integrity and encryption on embedded devices work. It uses encryption with integrity for a complete partition on eMMC.
Encrypting the entire root partition should be considered. However, this can only be done on the device.
An integrity check with dm-integrity is a highly recommended addition to the filesystem encryption.
9.1. Filesystem with Integrity vs Authenticated filesystem
The actual standard BSP includes integrity support with hash sha-256, which has protection against data error. An authenticated file system should use HMAC with signed hashes, which have protection against device-turned-off data manipulation from attackers. For this variant, an additional symmetric key is necessary.
9.2. Requirements for Filesystem Encryption
File integrity and encryption support for block devices (SD card, eMMC) or MTD device (NAND, NOR)
Secure Key Storage to securely store the authentication and encryption key
Secure Boot must be activated and the device must be locked for proper secure key storage.
A user login should be activated for access control on runtime.
9.3. Boot Process Flow
bootloader verifies FIT-Image with linux-kernel image, device tree, and ramdisk before they are executed
Linux kernel executes the ramdisk (read-only filesystem)
The bootscript loads the authenticated encrypted filesystem encryption key with the CAAM, TEE or TPM unit in the RAM and encrypts the filesystem. After the encryption, the root filesystem will be switched and the boot process continues.
9.4. Starting the Build Process
Filesystem integrity and encryption are included in the DISTRO_FEATURE secureboot and securestorage.
You can choose in the sources/meta-ampliphy/conf/distro/common-secure.inc between
fileauthorenc: use integrity or encrypted filesystem
fileauthandenc: use integrity and encrypted filesystem
This configuration is important for the RAUC update system because the use of integrity and encrypted filesystem are stacked and the number of device-mappers is doubled to use integrity or encrypted filesystem.
DISTRO_FEATURES += "securestorage"
#possible types: fileauthorenc , fileauthandenc
SECURE_STORAGE_TYPE = "fileauthandenc"
OVERRIDES_append = ":securestorage:${SECURE_STORAGE_TYPE}"
This configuration changes the rauc system.conf configuration in the rootfs image for the target, too. The device change from the /dev/mtdblockX to the device mapper /dev/dm-x. With this changes the integrity and the encryption are retained during an update.
9.5. Setup Secure Storage on your Device
The filesystem encryption ensures the target has a unique key or an equal key per device.
The filesystem encryption process flow:
The filesystem encryption key is generated and stored encrypted with CAAM, TEE, or TPM.
Encryption is initialized.
The partition is formatted.
Data is copied to the encrypted partition.
9.5.1. First Boot
From a high-level point of view, an eMMC device is like an SD card. Therefore, it is possible to flash the image phytec-provisioning-image from the Yocto build system directly to the SD card. The image contains the signed bootloader and signed FIT-Image with an initramfs.
If your filesystem is not initialized, is damaged, or the key blob is deleted, then you can reinstall the encrypted filesystem with the following instructions.
Boot the phytec-provisioning-image from the SD card or load the provisioning fitImage with tftp to the memory in the bootloader
The device stops with the following message because there is no encrypted key stored in the folder /secrets:
The default user is root with the password root:
Note
If there is no login in 60s, then the system goes to power off
Login timed out after 60 second
[ERROR] Key and Filesystem Initialization
The system will poweroff in 10 seconds
reboot: Power down
If this is your first boot from the device and no image is on the eMMC, please flash an image to the eMMC.
9.5.2. Key Generation for Secure Storage
Please follow the instructions in the chapter Secure Key Storage
9.5.3. Secure Storage Initialization with phySecureStorage tool
The tool physecurestorage-install is part of the initramfs userspace.
The physecurestorage-install tool can initialize the filesystem with encryption, integrity, or both methods together.
target:~$ physecurestorage-install -h
PHYTEC Install Script v1.5 for Secure Storage
Usage: physecurestorage-install [PARAMETER] [ACTION]
Example:
physecurestorage-install --flashpath /dev/mmcblk0
--filesystem /media/phytec-security-image.ext4
--flashlayout 5,6
--newsecurestorage intenc
One of the following action can be selected:
-n | --newsecurestorage <value> Create new Secure Storage of type
int Root File System with integrity
enc Encrypted root file system
intenc Encrypted root file system with integrity
-h | --help This Help
-v | --version The version of the physecurestorage-install
The following PARAMETER must be set for new Secure Storage:
-p | --flashpath <flash device>
-s | --filesystem <path to root as tgz or ext4>
-l | --flashlayout <value> partition number for the rootfs partitions
5,6 rootfs partitions are 5 and 6
-L | --labelname <value> label name for the partition
The parameter <flashpath> is the eMMC device.
The parameter <filesystem> is the path to tar.gz archive of the filesystem, which should be installed on the flash device.
Please copy the filesystem image, <IMAGENAME>-<MACHINE>.tar.gz, to a USB or MMC drive so that it can be installed on the target. If partup packages are used for initial flashing, then mount the partup package as type squashfs first and find the root filesystem there.
The parameter <flashlayout> contains the rootfs partition.
The parameter RAUC initializes both RAUC rootfs partitions.
After the installation, power off the system:
kernel$ poweroff -f
Restart the system. After a successful installation, the system will boot to
the kernel login console.
9.5.4. Recover an Initialized Device
If your filesystem is damaged or the key blob is deleted, then you can reinstall the encrypted filesystem with the following options.
Reinitialize your device with the phytec-provisioning-image from the SD card (Boot in ramdisk)
Boot in rescue mode of the existing flash image with minimal tools support
The following commands are for starting the rescue mode with a booted device from eMMC:
Stop booting in the bootloader. The Protection Shield Level low is in default with password: root
Add Linux bootargs in the bootloader and boot the fitImage from the eMMC:
for barebox (i.MX6 and i.MX6UL)
barebox$ global linux.bootargs.rescue="rescue=1" barebox$ boot
for u-boot:
u-boot=> run loadraucimage u-boot=> run raucargs u-boot=> setenv bootargs ${bootargs} rescue=1 u-boot=> bootm ${loadaddr}
10. Hardening of the System
The DISTRO_FEATURE hardening activates the kernel reduction with deselect fragments. The name of the deselection variable is KERNEL_FEATURES_DESELECT.
The deselect fragment selection for bluetooth, can, optee, pci and wifi depend on MACHINE_FEATURES with the same name. If these features are not set in MACHINE_FEATURES, then the deselect fragment with the same name is active, but can be selected independently from the MACHINE_FEATURE too. The fragments debug, kvm, media and xen are selected by default and are independent from the machine feature.
Overwriting the initial definition of the variable KERNEL_FEATURES_DESELECT is possible.
Kernel
Fragment
|
Description
|
Selection with
KERNEL_FEATURES
_DESELECT
|
Selection with
MACHINE_FEATURE
|
---|---|---|---|
hardening.cfg
|
Activate some hardening features
in the kernel. This fragment is
the default active with the
distro feature hardening.
|
NO
|
NO
|
deselect-
bluetooth.cfg
|
Disable the Bluetooth support.
|
yes
|
yes
|
deselect-
can.cfg
|
Disable the CAN support.
|
yes
|
yes
|
deselect-
debug.cfg
|
Disable kernel debug support.
|
yes
initial set
|
no
|
deselect-
kvm.cfg
|
Disable kernel-based virtual
machine support.
|
yes
initial set
|
no
|
deselect-
media.cfg
|
Disable the ANALOG / DIGITAL TV,
RADIO and SDR support
|
yes
initial set
|
no
|
deselect-
optee.cfg
|
Disable optee support.
|
yes
|
yes
|
deselect-
pci.cfg
|
Disable PCI interface support.
|
yes
|
yes
|
deselect-
wifi.cfg
|
Disable wireless and WLAN
support
|
yes
|
yes
|
deselect-
xen.cfg
|
Disable xen paravirtualisation
|
yes
initial set
|
no
|
11. Physical security
To further protect your device, it is important to reduce attack vectors. Start by securing development features like JTAG and serial downloader. For activation or deactivation of controller features, is necessary to write and read eFuses.
Warning
The secure eFuse configuration can only be written once and is irreversible.
11.1. Secure JTAG
Most embedded devices provide a JTAG interface for debugging purposes. However, if left unprotected, this interface can become an important attack vector on the systems in series production. The most controllers allows you to regulate JTAG access with three security modes using OTP (One Time Programmable) eFuses:
Mode
|
Security
level
|
Description
|
NXP
SOC
|
TI
SOC
|
---|---|---|---|---|
Enabled
|
low
|
This is the default mode of operation
and you have full access to JTAG.
|
yes
|
yes
|
Disabled
debugging
|
medium
|
This mode disables debugging but
leaves the boundary scan
functionality enabled.
|
yes
|
|
Secure
|
high
|
This mode provides high security.
JTAG use is regulated by a challenge
response authentication mechanism
|
Secret
response
key
|
X509
certifi-
cate
|
Disabled
|
high
|
This mode provides maximum security.
All security-sensitive JTAG features
are permanently blocked, preventing
any debugging.
|
yes
|
yes
|
The NXP Soc support different authentication depend on the SoC or the state of the SoC
NXP i.MX6/UL/ULL and NXP i.MX8M MNP: Secret response key is supported and can be activate independent of the lifecycle
The Secure Debug Mechanism with authentication differs between NXP and TI.

Note
The i.MX9 family supports additionally the asymmetric signed message based debug enablement, which has better security compared to the password based mechanism (Secret response key). Secure debug can only be enabled when the device is in OEM_CLOSED lifecycle. In this life cycle, only authenticated debug is allowed.
Additional information about JTAG Security can be found:
NXP: Secure Debug in i.MX6/7/8M Family of Application Processors AN4686
TI: Secure Debug User Guide or in the restricted security resources for your SoC type.
11.1.1. Disable Debugging Mode only for NXP SoC
Set JTAG to “Disabled debugging” mode:
i.MX6 and i.MX6UL/ULL with barebox:
barebox$ mw -l -d /dev/imx-ocotp 0x18 0xC00000
i.MX8M MNP with u-boot:
u-boot=> fuse prog 1 3 0xC00000
11.1.2. Disable JTAG Mode
Note
only for NXP i.MX6 family and NXP i.MX8M MNP:
The HAB can normally enable JTAG debugging with the HAB_JDE-bit in the OCOTP SCS register. The JTAG_HEO-bit can override this behavior. If this feature is not required, it is highly recommended this be disabled.
NXP i.MX6 and i.MX6UL/ULL with barebox:
# Disable JTAG Mode barebox$ mw -l -d /dev/imx-ocotp 0x18 0x00100000 # To prevent HAB from Enabling JTAG barebox$ mw -l -d /dev/imx-ocotp 0x18 0x08000000
NXP i.MX8M MNP with u-boot:
# Disable JTAG Mode u-boot=> fuse prog 1 3 0x200000 # To prevent HAB from Enabling JTAG u-boot=> fuse prog 1 3 0x4000000
11.2. Disable Serial Downloader
Disabling the serial download support is recommended for security-enabled configurations:
NXP i.MX6 with barebox:
# Disable only Read Access for SDP barebox$ mw -l -d /dev/imx-ocotp 0x18 0x0004 # Disable SDP Mode Completely barebox$ mw -l -d /dev/imx-ocotp 0x18 0x0001
NXP i.MX6UL/ULL with barebox:
# Disable only Read Access for SDP barebox$ mw -l -d /dev/imx-ocotp 0x18 0x40000 # Disable SDP Mode Completely barebox$ mw -l -d /dev/imx-ocotp 0x18 0x20000
NXP i.MX8M MNP with u-boot:
# Disable SDP Mode Completely u-boot=> fuse prog 2 0 0x200000
11.3. Force Internal Boot
Ensure the device always boots in INTERNAL BOOT (FORCE_BT_FROM_FUSE) mode, ignoring BOOT_MODE pins. This setting is recommended for security-enabled configurations.
At first you should burn the Boot Fuses.
NXP i.MX6 with barebox:
barebox$ mw -l -d /dev/imx-ocotp 0x18 0x80000000
NXP i.MX6UL/ULL with barebox:
barebox$ mw -l -d /dev/imx-ocotp 0x18 0x10000
NXP i.MX8M MNP with u-boot:
u-boot=> fuse prog 2 0 0x100000
11.4. Disable Boot from External Memory
By writing to the DIR_BT_DIS FUSE, we can disable boot from external memory.
NXP i.MX6 and i.MX6UL/ULL with barebox:
barebox$ mw -l -d /dev/imx-ocotp 0x18 0x0008
NXP i.MX8M MNP with u-boot:
u-boot=> fuse prog 1 3 0x8000000
12. Keys and Certificates Management
12.1. Public Key Infrastructure Tree (PKI tree)
To use a secure boot with a signed bootloader and a signed kernel image, several keys and certificates are required to sign the images. The key and certificate creation is a manual process and the public key infrastructure (PKI) tree must be in place before you start your build. This BSP includes the PHYTECD development pki-tree as an example. You are obligated to create your own pki-tree with your own keys and certificates.
Note
It is highly recommended to use different keys for different parts of your system to avoid a single point of failure regarding your security concept.
12.2. PHYTEC Development Keys (phytec-dev-ca)
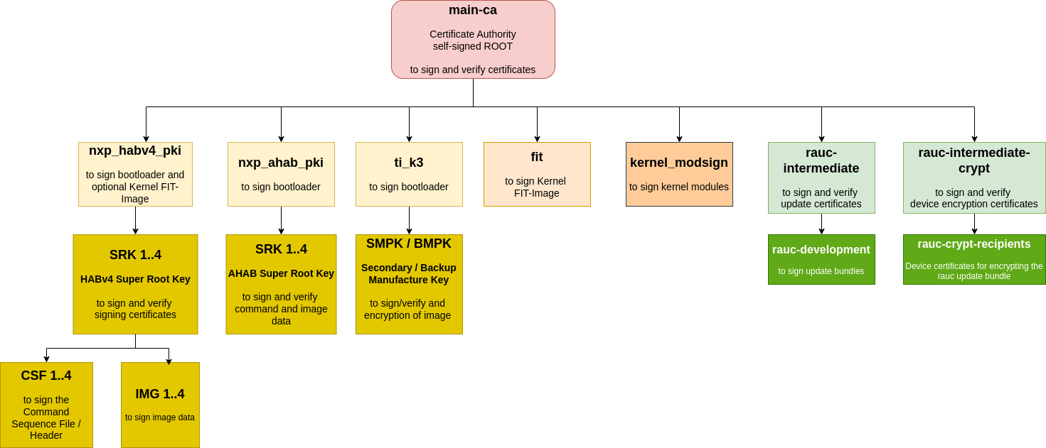
The included phytec-dev-ca example consists of a self-signed main-ca and three derived sub-ca’s for bootloader, Fit-Image, and RAUC updates.

The recipes for Bootloader, FIT-Image, and RAUC depend on the recipe phytec-dev-ca. If you build the BSP for the first time, the PHYTEC development keys are downloaded from https://github.com/phytec/phytec-dev-ca to yocto/phytec-dev-ca. They are used to sign the Bootloader, FIT-Image, Kernel modules, and the RAUC bundles.
Name |
Description |
Key Type |
---|---|---|
main-ca |
self-signed Certificate authority |
RSA-4096 |
nxp_ahab_pki |
NXP HABv4 Key Authority for i.MX93 |
NIST P-521 |
nxp_habv4_pki
|
NXP HABv4 Key Authority for i.MX6/UL/ULL and
i.MX8M Nano/Mini/Plus
|
RSA-4096
|
ti_k3 |
TI K3 Key Authority for AM62 / AM64 / AM68 |
RSA-4096 |
fit |
Kernel FIT-Image signing key and certificate |
RSA-4096 |
kernel-modsign
|
Key for the Linux kernel module signing facility,
independent of CA
|
RSA-4096
|
rauc-intermediate
|
RAUC ca (intermediate ca) and
RAUC ca sign development key for signing the bundles
|
RSA-2048
|
rauc-intermediate
-crypt
|
RAUC ca for device certificates to encrypt
update bundles
|
RSA-4096
|
The SOC specific nxp_ahab_pki, nxp_habv4_pki and ti_k3 are for signing the boot container files, which are verified with the SOC internal unit and SOC rom loader or dedicated controllers in the SOC.
All keys and certificates are stored in an XCA database phytec-dev-ca.xdb, which can be configured with the open-source application XCA from https://hohnstaedt.de/xca/. The password for the phytec-dev-ca.xdb is: phytec-dev-ca
Only the necessary keys and certificates for the build process are exported to the directory.
The phytec-dev-ca is installed in the directory
/<path to>/yocto
|--build
|--phytec-dev-ca
|--source
All keys and certificates are in an XCA database and are not copied to different paths from the packages in the build folder. The directory contains only the necessary certificates and keys for the building process.
Warning
Use the PHYTEC development keys only for the first test.
The PHYTEC development keys are not secure!
Create and use your own keys and certificates!
12.3. Create Your Own PKI Tree
Please create your PKI offline with a separate system. For example, boot a read-only system from USB which you only use to create the PKI. The phytec-dev-ca is created with XCA from https://hohnstaedt.de/xca/ , but you can use any other tool, too.
12.3.1. Change PKI-Tree from phytec-dev-ca to Your Own PKI
In the configuration class sources/meta-ampliphy/classes/secureboot.bbclass, the path to your PKI tree is initially defined:
CERT_PATH ??= "${OEROOT}/../../phytec-dev-ca"
If you want to change the path, then reinit the CERT_PATH ?= in your layer or overwrite the CERT_PATH in the conf/local.conf
The name of your PKI tree must have a name other than phytec-dev-ca. The recipe for phytec-dev-ca uses the name “phytec-dev-ca” as a parameter for the clean command.
After the CERT_PATH has been changed, you must clean and rebuild the bootloader, FIT-Image, RAUC bundles, and the rootfs!
12.4. Create NXP AHAB / HABV4 Keys
NXP provided scripts to create keys and certificates for NXP AHAB or NXP HABV4. The scripts are from the imx-code-signing-tool repository
You can use this script or a PKI application like the XCA to create the keys and certificates to sign the bootloader or boot container.
For creation, the SRK table and SRK Fuses from the SRK certificates are scripts in the imx-code-signing-tool repository in the folder add-ons which used the srktool. You can install the srktool with
host:~$ apt install imx-code-signing-tool
# or build from source
host:~$ make -C code/obj.linux64 OSTYPE=linux64 ENCRYPTION=yes
More information about cst and HAB4 API you can find in the doc folder of the imx-code-signing-tool repository.
12.5. Create TI K3 keys
Key Types Involved in Secure Boot
MEK (Manufacture Encryption Key): TI-provided, permanently fused, validates TI-signed artifacts.
SMPK (Secondary Manufacture Public Key): User-generated, fused into the device, used to validate user-signed bootloader images.
BMPK (Backup Manufacture Public Key): Optional, user-generated backup key. If the SMPK is ever lost or compromised, you can reconfigure the system to use the BMPK for bootloader signature verification. The BMPK is strongly recommended for robust device security lifecycle management.
12.5.1. Installing the SDK
To create a copy of the OTP Keywriter that includes your own keys, you will need TI’s MCU Plus SDK, CCS, SYSCONFIG, and the OTP keywriter source code.
- For the TI AM62x
MCU Plus SDK for AM62x (11.01.00.16): https://www.ti.com/tool/download/MCU-PLUS-SDK-AM62X/11.01.00.16
CCS (20.1.0): https://www.ti.com/tool/download/CCSTUDIO/20.1.0
SYSCONFIG (1.24): https://www.ti.com/tool/download/SYSCONFIG/1.24.0.4150
ARM-CGT-CLANG (4.0.1): https://www.ti.com/tool/de-de/download/ARM-CGT-CLANG/4.0.1.LTS
Keywriter (11.01.00) source code must be requested from the AM62X-RESTRICTED-SW section of the AM62x downloads page: https://www.ti.com/tool/PROCESSOR-SDK-AM62X
OTP keywriter firmware supports a maximum certificate length of 6144 bytes
Once you have the MCU Plus SDK set up, install the keywriter source to
<MCU_PLUS_SDK_DIRECTORY>/source/security
.
- For the TI AM64x
MCU Plus SDK for AM64x (09.00.00.35): https://www.ti.com/tool/download/MCU-PLUS-SDK-AM64X/09.00.00.35
CCS (12.4.0): https://www.ti.com/tool/download/CCSTUDIO/12.4.0
SYSCONFIG (1.17): https://www.ti.com/tool/download/SYSCONFIG/1.17.0.3128
Keywriter (09.00.00.35) source code must be requested from the AM64X-HS-RESTRICTED-SW section of the AM64x downloads page: https://www.ti.com/secureresources/AM64X-HS-RESTRICTED-SW
OTP keywriter firmware supports a maximum certificate length of 5400 bytes
Once you have the MCU Plus SDK set up, install the keywriter source to
<MCU_PLUS_SDK_DIRECTORY>/source/security
.
- For the TI AM68x/TDA4x
TI Processor SDK RTOS for J721S2 (10.01.00.04): https://www.ti.com/tool/download/PROCESSOR-SDK-RTOS-J721S2/10.01.00.04
GCC Compiler (9.2-2019.12): https://developer.arm.com/-/media/Files/downloads/gnu-a/9.2-2019.12/binrel/gcc-arm-9.2-2019.12-x86_64-aarch64-none-linux-gnu.tar.xz
CCS (12.4.0): https://www.ti.com/tool/download/CCSTUDIO/12.4.0
OTP keywriter add-on package (10.01.00) must be requested from the J7X-RESTRICTED-SECURITY section: https://www.ti.com/secureresources/J7X-RESTRICTED-SECURITY
OTP keywriter firmware supports a maximum certificate length of 6144 bytes
Follow the Readme instructions of the OTP keywriter add-on package
Additional installation step
host:~$ cd <MCU_PLUS_SDK_DIRECTORY> host:~$ ./sdk_builder/scripts/setup_psdk_rtos.sh host:~$ cd <MCU_PLUS_SDK_DIRECTORY>/<PDK_j721s2_DIRECTORY>/packages/ti/boot/keywriter/scripts/ host:~$ mkdir tifek host:~$ cp ti_fek_public.pem tifek/
Note
Wait for your access request approval by TI, this usually takes 1-3 days. Building the keywriter has only been tested with the specified versions!
Before we begin programming keys, we need to make changes to the source code.
- For the TI AM62x
In
<MCU_PLUS_SDK_DIRECTORY>/source/security/sbl_keywriter/am62x-sk/r5fss0-0_nortos/main.c
disable or remove line 76:Disable the voltage Vpp setting:
//keywriter_setVpp();
This is because there is a pin on the SoC that needs to be set high to write keys, and TI does this using I2C on their boards which requires this function to run. We will set this pin using a jumper on our board.
- For the TI AM64x
In
<MCU_PLUS_SDK_DIRECTORY>/source/security/sbl_keywriter/am64x-evm/r5fss0-0_nortos/main.c
disable or remove line 61:Disable the voltage Vpp setting:
//keywriter_setVpp();
This is because there is a pin on the SoC that needs to be set high to write keys, and TI does this using I2C on their boards which requires this function to run. We will set this pin using a jumper on our board.
- For the TI AM68x/TDA4x
In
<MCU_PLUS_SDK_DIRECTORY>/<PDK_j721s2_DIRECTORY>/packages/ti/boot/keywriter/soc/j721s2/keywriter_utils.c
Activate the voltage Vpp on the phyCORE-AM68x with this patch
patch < diff.patch
--- keywriter_utils.c 2024-12-12 18:18:53.000000000 +0100 +++ keywriter_utils.c 2025-08-25 11:41:59.935563549 +0200 @@ -40,6 +40,9 @@ #include "keywriter_utils.h" #include "board_utils.h" +#include "board_internal.h" + +#define MAIN_CTRL_BASE (0x00100000U) static void keywr_leo_pmicb_set_params(Pmic_CoreCfg_t *pmicConfigData) { @@ -164,37 +167,21 @@ */ void OTP_VppEn(void) { - Board_I2cInitCfg_t i2cCfg; - Board_IDInfo_v2 info; - Board_STATUS status; - bool skBoardDet = BFALSE; - - i2cCfg.i2cInst = BOARD_I2C_EEPROM_INSTANCE; - i2cCfg.socDomain = BOARD_SOC_DOMAIN_WKUP; - i2cCfg.enableIntr = BFALSE; - Board_setI2cInitConfig(&i2cCfg); - - /* Check if the board is SK */ - status = Board_getIDInfo_v2(&info, KEYWRITER_SK_EEPROM_SLAVE_ADDR); - if(BOARD_SOK == status) - { - if(!(strncmp(info.boardInfo.boardName, - "AM68-SK-SOM", - BOARD_BOARD_NAME_LEN))) - { - UART_printf("AM68 SK Detected!!\n"); - skBoardDet = BTRUE; - } - } + uint32_t regVal; - if(BTRUE == skBoardDet) - { - /* Enable VPP for AM68 SK board */ - OTP_VppEn_SK(); - } - else - { - /* Enable VPP for J721S2 EVM or a Custom board */ - OTP_VppEn_EVM(); - } + UART_printf("OTP_VppEn_phyCORE-AM68x/TDV4 \n"); + + /* pinmux padconfig*/ + mmr_unlock(MAIN_CTRL_BASE,7); + HW_WR_REG32(BOARD_MAIN_PMUX_CTRL_ADDR+PIN_MCAN12_RX, PIN_PULL_DISABLE | PIN_MODE(7)); + + /* Set the MAIN GPIO 0 Pin 2 direction to output */ + regVal = (HW_RD_REG32(CSL_GPIO0_BASE+0x10)) & (~(0x1 << 0x02)); + HW_WR_REG32(CSL_GPIO0_BASE+0x10, regVal); + + /* Set the MAIN GPIO 0 Pin 2 value to high */ + regVal = (HW_RD_REG32(CSL_GPIO0_BASE+0x14)) | (0x1 << 0x02); + HW_WR_REG32(CSL_GPIO0_BASE+0x14, regVal); + + UART_printf("OTP Vpp is Enabled!\n"); }
This is because there is a pin on the SoC that needs to be set high to write keys and a GPIO is on use of the phyCORE-AM68x.
12.5.2. Generating keys
The keywriter source comes with a tool to help generate your own keys. To generate keys, go to
AM62x:
<MCU_PLUS_SDK_DIRECTORY>/source/security/sbl_keywriter/scripts/cert_gen/am62x
AM64x:
<MCU_PLUS_SDK_DIRECTORY>/source/security/sbl_keywriter/scripts/cert_gen/am64x
AM68x:
<MCU_PLUS_SDK_DIRECTORY>/<PDK_j721s2_DIRECTORY>/packages/ti/boot/keywriter/scripts
and run
host:~$ ./gen_keywr_cert.sh -g
This will create a set of five keys in the keys/
directory.
Alternatively you can copy the PHYTEC dummy keys to this folder, which you can get from https://github.com/phytec/phytec-dev-ca/tree/main/ti_k3
You can use the keywriter to flash these keys to your hardware and you will need to keep them safe to use for signing your images as well.
12.5.3. Building the Keywriter
There are two methods for creating the keywriter. You can create one keywriter that contains all of your keys and configuration (e.g. JTAG configuration), or you can make one keywriter per key and configurations. The all-at-once approach is more straightforward, but if your key certificates end up with a certificate exceeding the maximum certificate length you may need to use the incremental approach.
12.5.3.1. Generate Incremental Certificates
If you end up with a certificate exceeding the maximum certificate length while trying to build and program all the keys at once, you may need to flash the keys incrementally. To do this you will need separate certificates for each key. Starting in
AM62x:
<MCU_PLUS_SDK_DIRECTORY>/source/security/sbl_keywriter/scripts/cert_gen/am62x
,AM64x:
<MCU_PLUS_SDK_DIRECTORY>/source/security/sbl_keywriter/scripts/cert_gen/am64x
,AM68x:
<MCU_PLUS_SDK_DIRECTORY>/<PDK_j721s2_DIRECTORY>/packages/ti/boot/keywriter/scripts
,
Note
Each certificate results in one programming step with a fresh boot of the device. Until the KEYREV value is set to either 1 or 2, the device is considered an HS-FS device, and key values can continue being programmed incrementally. So, programming the KEYREV should be left to the final step.
generate the first certificate for the Model Specific Value (MSV), the SMPK and the SMEK key:
MSV+SMPK+SMEKhost:~$ ./gen_keywr_cert.sh --msv 0xC0FFE -s keys/smpk.pem --smek keys/smek.key --aes256 keys/aes256.key -t tifek/ti_fek_public.pem
Override parameter:
--msv-ovrd, -s-ovrd, --smek-ovrd
Readout Protection:
--msv-rp, -s-rp, --smek-rp
Overwrite Protection
--msv-wp, --s-wp, --smek-wp
generate a certificate for the backup key BMPK and BMEK.
BMPK+BMEKhost:~$ ./gen_keywr_cert.sh -b keys/bmpk.pem --bmek keys/bmek.key --aes256 keys/aes256.key -t tifek/ti_fek_public.pem
Override parameter:
-b-ovrd, --bmek-ovrd
Readout Protection:
--b-rp, --bmek-rp
Overwrite Protection
--b-wp, --bmek-wp
generate a certificate to disable JTAG
Disable JTAGhost:~$ ./gen_keywr_cert.sh --jtag-disable --aes256 keys/aes256.key -t tifek/ti_fek_public.pem
You can add this directly to the first certificate.
Override parameter:
--jtag-disable-ovrd
Readout Protection:
--jtag-disable-rp
Overwrite Protection
--jtag-disable-wp
generate a certificate for Secure Board Config
The Secure Board Configuration
Secure Board Confighost:~$ ./gen_keywr_cert.sh --sr-bcfg <board configuration> --aes256 keys/aes256.key -t tifek/ti_fek_public.pem
Override parameter:
--sr-bcfg-ovrd
Readout Protection:
--sr-bcfg-rp
Overwrite Protection
--sr-bcfg-wp
Additionally, if the extended OTP needs to be programmed via keywriter (for USB/PCIE VID/PID), make sure to program the extended OTP before converting the device to an HS-SE device!
Extended OTPhost:~$ ./gen_keywr_cert.sh --ext-otp ext_otp_data.bin --ext-otp-indx 1 --ext-otp-size 3 --aes256 keys/aes256.key -t tifek/ti_fek_public.pem
Readout and Overwrite Protection:
---ext-otp-wprp
generate certificate to set keycnt and keyref to enable the HS-SE device with secure boot
keycnt = 1 for only SMPK, keycnt = 2 for using SMPK and BMPK
keyrev = 1for active SMPK, keyrev = 2 for active BMPK
Activate Secure Boothost:~$ ./gen_keywr_cert.sh --keycnt 2 --keyrev 1 --aes256 keys/aes256.key -t tifek/ti_fek_public.pem
Override parameter:
--keycnt-ovrd, --keyrev-ovrd
Readout Protection:
--keycnt-rp, --keyrev-rp
Overwrite Protection
--keycnt-wp, --keyrev-wp
If you create one certificate, then generate the keywriter and run it on the device.
12.5.3.2. Generate One Shot Certificate
Using the keys generated in the previous step, we can now generate a certificate to sign our hardware and enable secure boot. Go to
AM62x:
<MCU_PLUS_SDK_DIRECTORY>/source/security/sbl_keywriter/scripts/cert_gen/am62x
AM64x:
<MCU_PLUS_SDK_DIRECTORY>/source/security/sbl_keywriter/scripts/cert_gen/am64x
AM68x:
<MCU_PLUS_SDK_DIRECTORY>/<PDK_j721s2_DIRECTORY>/packages/ti/boot/keywriter/scripts
and run the following:
host:~$ ./gen_keywr_cert.sh -t tifek/ti_fek_public.pem --msv 0xC0FFE -s keys/smpk.pem --smek keys/smek.key -b keys/bmpk.pem --bmek keys/bmek.key --jtag-disable --keycnt 2 --keyrev 1
Note
Please add Readout and Overwrite protection for the field.
This generates a certificate containing our keys (primary_cert.bin). Please note the maximum certificate length limit, which requires incremental certificates writing.
12.5.3.3. Build the keywriter
- For the TI AM62x
host:~$ cd <MCU_PLUS_SDK_DIRECTORY>/source/security/sbl_keywriter/am62x-sk/r5fss0-0_nortos/ti-arm-clang/ host:~$ make -sj PROFILE=debug clean host:~$ make -sj PROFILE=debug
The keywriter for the certificate has now been built and is in the
tiboot3.bin
file in<MCU_PLUS_SDK_DIRECTORY>/source/security/sbl_keywriter/am62x-sk/r5fss0-0_nortos/ti-arm-clang
.- For the TI AM64x
host:~$ cd <MCU_PLUS_SDK_DIRECTORY>/source/security/sbl_keywriter/scripts/cert_gen/x509cert host:~$ python3 ../../../../../tools/bin2c/bin2c.py final_certificate.bin keycert.h KEYCERT host:~$ cd ../../am64x-evm/r5fss0-0_nortos/ti-arm-clang/ host:~$ make -sj PROFILE=debug clean host:~$ make -sj PROFILE=debug
The keywriter for the certificate has now been built and is in the
tiboot3.bin
file in<MCU_PLUS_SDK_DIRECTORY>/source/security/sbl_keywriter/am64x-evm/r5fss0-0_nortos/ti-arm-clang
- For the TI AM68x/TDA4x
host:~$ cd <MCU_PLUS_SDK_DIRECTORY>/<PDK_j721s2_DIRECTORY>/packages/ti/build host:~$ make keywriter_img_clean SOC=j721s2 BOARD=j721s2_evm host:~$ make keywriter_img SOC=j721s2 BOARD=j721s2_evm PROFILE=debug -sj
The keywriter for the certificate has now been built and is in the
tiboot3.bin
file is<MCU_PLUS_SDK_DIRECTORY>/<PDK_j721s2_DIRECTORY>/packages/ti/boot/keywriter/binary/j721s2/keywriter_img_combined_j721s2_release.tiimage
Save it elsewhere so that we can build the other keywriters without overwriting this one. Make sure that you keep track of the binaries so that you can flash them in the correct order later.
12.6. Create Kernel FIT-Image key
You can create the Kernel FIT-Image Key with a PKI Tool or openssl.
For the signing of the Kernel FIT-Image the private key is used. The public key is build into as device-tree node in the bootloader and used for the FIT-Image verification.
The certificate is not necessary for the signing and verification of the FIT-Image.
12.7. Create Kernel Module Signing key
You can create the Key and certificate for kernel module signing with a PKI tool or openssl. You must combine the private key and the certificate to one file.
host:~$ cat private.key certificate.pem > kernel_modsign.pem
12.8. Create rauc update certificates
You can create the Key and certificate for rauc with a PKI tool or openssl. More details on the rauc documentation